Windykacja to proces odzyskiwania długów, który dzieli się na dwa główne etapy: windykację polubowną i windykację sądową. Najpierw zwykle stosuje się windykację polubowną. W tym etapie próbujemy załatwić sprawę bez pomocy sądu, czyli kontaktując się z dłużnikiem i próbując osiągnąć ugodę. Jeśli dłużnik nie reaguje na nasze wezwania do zapłaty lub nie jest w stanie spłacić długu dobrowolnie, wtedy przechodzimy do windykacji sądowej.
Windykacja sądowa to etap, w którym sprawa trafia do sądu. Wierzyciel podejmuje wtedy działania prawne, aby odzyskać dług, co może obejmować złożenie pozwu i, jeśli sąd przychyli się do roszczenia, egzekucję komorniczą.
Słowo „windykacja” pochodzi z łaciny i oznacza dochodzenie swoich praw do rzeczy lub pieniędzy zgodnie z obowiązującym prawem. Głównym celem windykacji jest odzyskanie należnych środków lub przedmiotów, a jej charakter polega na działaniu zgodnym z prawem.

Proces windykacji jest skomplikowany i wieloetapowy, obejmujący działania polubowne, sądowe i egzekucyjne. Każdy etap ma na celu zmotywowanie dłużnika do uregulowania zobowiązań, korzystając z różnych narzędzi prawnych i negocjacyjnych.
Pierwszym krokiem w procesie windykacji jest próba polubownego rozwiązania sprawy. Etapy postępowania windykacyjnego rozpoczynają się od kontaktu z dłużnikiem, przypomnienia o zaległej płatności i próby ustalenia planu spłaty. Przy planowaniu działań windykacyjnych warto wiedzieć, czy dana należność jest wierzytelnością wymagalną czy niewymagalną, bo od tego zależy, jakie kroki można podjąć wobec dłużnika.
Podstawowym narzędziem na tym etapie są wezwania do zapłaty, wysyłane w formie pisemnej lub telefonicznej. Windykator, kto to? To osoba, która kontaktuje się z dłużnikiem w celu wyegzekwowania płatności. Minimalna kwota windykacji może się różnić w zależności od firmy, ale często jest ustalana na poziomie kilku złotych.
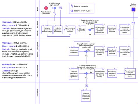
Windykacja wstępna nazywana jest windykacją polubowną. Na tym etapie wierzyciel, lub działająca w jego imieniu firma windykacyjna, w przypadku opóźnienia w wywiązywaniu się przez klienta ze zobowiązań, stara się nawiązać z nim kontakt, by wyjaśnić przyczyny powstałej sytuacji. Windykacja polubowna to okres, w którym dłużnik może np. zwrócić się do wierzyciela z prośbą o wydłużenie okresu spłaty, obniżenie wysokości rat spłaty, czy częściowe wstrzymanie naliczania odsetek. Nie oznacza to, że wierzyciel na pewno zgodzi się na takie rozwiązania, ale im wcześniej dłużnik zwróci się z taką prośbą, tym większe szanse na pozytywną odpowiedź. Warto pamiętać, że na etapie tzw. windykacji wstępnej wierzyciel (np. bank, instytucja pożyczkowa, czy firma telekomunikacyjna) próbuje przede wszystkim przypomnieć osobie lub firmie zadłużonej o zaległościach w spłacie. W tym celu stosuje wezwania, pisma ponaglające lub kontaktuje się z dłużnikiem telefonicznie.
Jeśli polubowne działania nie przynoszą rezultatów, przechodzi się do etapu windykacji sądowej. Windykacja sądowa polega na skierowaniu sprawy do sądu, co może zakończyć się wydaniem nakazu zapłaty.
W sytuacji, gdy wezwania do spłaty zaległości zawiodły, a dłużnik uporczywie unika kontaktu z wierzycielem lub firmą windykacyjną, możliwe jest skierowanie sprawy na drogę postępowania sądowego. Wierzyciel może dochodzić swoich roszczeń według przepisów ogólnych (sprawa jest wówczas kierowana na posiedzenie jawne i przed sądem odbywa się rozprawa z udziałem dłużnika i wierzyciela) lub skorzystać z możliwości prowadzenia sprawy według przepisów o postępowaniach odrębnych. W szczególności, właściwe dla dochodzenia roszczeń pieniężnych mogą być postępowania w trybie nakazowym lub upominawczym (w tym elektronicznym). W obu trybach, co do zasady, następstwem skierowania przez wierzyciela pozwu o zapłatę jest wydanie przez sąd nakazu zapłaty na posiedzeniu niejawnym, tj. bez rozprawy, a tym samym bez udziału stron. Warto również pamiętać, że gdy sąd wyda nakaz zapłaty, dłużnik ma dwa tygodnie na złożenie zarzutów (w postępowaniu nakazowym) lub sprzeciwu (w postępowaniu upominawczym).
Windykacja sądowa oznacza skierowanie sprawy o niezapłacone należności do sądu. Najczęściej sprawę oddaje się na drogę sądową w sytuacji, kiedy próby porozumienia się z dłużnikiem i ugodowego rozwiązania sporu nie przyniosły efektów. Zdarzają się przypadki spraw, kiedy od razu się idzie do sądu, pomijając windykację polubowną. Zwykle ma to miejsce wtedy, kiedy zbliża się termin przedawnienia faktury i nie ma czasu na inne formy windykacji.

Proces windykacji sądowej składa się z kilku etapów:
Jeżeli dłużnik nadal nie spłaca swoich zobowiązań, następuje etap egzekucji komorniczej. Komornik, na podstawie nakazu zapłaty, może zająć majątek dłużnika, aby zaspokoić roszczenia wierzyciela.
Postępowanie egzekucyjne może obejmować zajęcie wynagrodzenia, kont bankowych, ruchomości i nieruchomości dłużnika. Po uzyskaniu prawomocnego wyroku lub nakazu z klauzulą wykonalności, wierzyciel może wystąpić o wszczęcie egzekucji komorniczej. Komornik sądowy podejmuje działania mające na celu zajęcie majątku dłużnika, takie jak zajęcie kont bankowych, nieruchomości czy ruchomości, w celu zaspokojenia wierzytelności.

Kodeks postępowania cywilnego wyróżnia różne tryby dochodzenia roszczeń, w tym:
Postępowanie upominawcze ma na celu uzyskanie nakazu zapłaty, który może być zaskarżony przez pozwanego. Sąd wydaje taki nakaz, jeśli roszczenie powoda jest zasadniczo uzasadnione, chyba że roszczenie wydaje się bezpodstawne, istnieją wątpliwości co do przedstawionych faktów, lub roszczenie zależy od wzajemnego świadczenia. Jeżeli pozwany złoży sprzeciw, nakaz zapłaty traci moc w zakresie, w jakim został zaskarżony.
Elektroniczne postępowanie upominawcze umożliwia uzyskanie nakazu zapłaty za pośrednictwem systemu teleinformatycznego. Dotyczy to spraw, w których dochodzone są roszczenia pieniężne, które stały się wymagalne w ciągu ostatnich trzech lat. Korzystanie z EPU oferuje niższe opłaty sądowe (1,25% wartości roszczenia w porównaniu do 5% w postępowaniu tradycyjnym), szybsze rozpatrzenie sprawy oraz możliwość załatwienia sprawy elektronicznie. Jeśli jednak nakaz zapłaty nie może być doręczony pozwanemu w kraju, sąd elektroniczny automatycznie uchyla nakaz i umarza postępowanie.

Postępowanie nakazowe również prowadzi do wydania nakazu zapłaty, ale pozwany ma prawo wnosić zarzuty, a nie sprzeciw. Wydanie nakazu zapłaty w tym trybie jest bardziej restrykcyjne i możliwe tylko w ściśle określonych sytuacjach. Dokumenty takie jak weksel czy pisemne oświadczenie dłużnika mogą stanowić podstawę do wydania nakazu. Nakaz zapłaty staje się tytułem zabezpieczenia i jest wykonalny bez dodatkowej klauzuli wykonalności.
Postępowanie w sprawach gospodarczych dotyczy sporów między przedsiębiorcami związanych z ich działalnością gospodarczą. Chociaż stosuje się tu przepisy ogólne dotyczące postępowania cywilnego, nie obejmuje to postępowań takich jak europejskie postępowanie nakazowe, europejskie postępowanie w sprawie drobnych roszczeń oraz elektroniczne postępowanie upominawcze.
Firmy windykacyjne specjalizują się w odzyskiwaniu należności i posiadają odpowiednie narzędzia oraz doświadczenie, aby skutecznie prowadzić proces windykacji. Czym jest windykacja w kontekście firm windykacyjnych? To profesjonalne usługi skierowane na efektywne odzyskanie długów.
Niezależnie od etapu windykacji, zarówno wierzyciel, jak i instytucja, która działa w jego imieniu (np. firma windykacyjna) powinna przestrzegać praw konsumentów oraz zasad etyki. Firmy te wypracowały w ramach KPF Zasady Dobrych Praktyk, a w codziennej pracy stosują się do zapisów trzeciej księgi ZDP dotyczącej praktyk windykacyjnych. W dokumencie opisane są m.in. standardy komunikacji listownej, telefonicznej i terenowej, a cały zbiór ma na celu ochronę interesów i praw konsumentów.
Chociaż wierzyciel może samodzielnie dochodzić swoich praw na drodze sądowej, wnosząc do sądów pozwy o zapłatę wraz z wnioskami o wydanie nakazów zapłaty, jednak korzystanie z usług windykacyjnych zewnętrznych podmiotów wyspecjalizowanych w tego typu działalności ma wiele zalet. Wierzyciel może wprawdzie poprzestać na działaniach polubownych, nie decydując się na wniesienie sprawy do sądu, jednak istnieje wiele korzyści płynących ze skierowania sprawy do sądu:
Windykacja sądowa wymaga spełnienia szeregu wymogów formalnych, dlatego konieczna jest solidna znajomość prawa i procedur sądowych. Konieczność posiadania wystarczających dowodów potwierdzających istnienie długu (ciężar dowodu i obowiązek dowodzenia). Proces ten może być czasochłonny i kosztowny, ponieważ wymaga udziału prawnika (radca prawny, adwokat) i poniesienia opłat sądowych. Istnieje ryzyko, że dłużnik nie będzie miał wystarczających środków na spłatę długu, co może skutkować bezskutecznością egzekucji. Proces sądowy może prowadzić do pogorszenia relacji między wierzycielem a dłużnikiem.
Aby znaleźć profesjonalną firmę zajmującą się windykacją na etapie sądowym, warto zwrócić uwagę na kilka czynników, takich jak zakres usług i specjalizacja w sądowym dochodzeniu roszczeń, doświadczenie i skuteczność w odzyskiwaniu długów, opinie i referencje od innych klientów oraz przejrzystość kosztów usług. Przed podjęciem ostatecznej decyzji warto umówić się na spotkanie lub rozmowę z potencjalnymi kancelariami w celu omówienia szczegółów sprawy i oceny ich podejścia do naszych potrzeb.
Przygotowanie się do procesu sądowego dochodzenia wierzytelności jest kluczowe dla zwiększenia szans na sukces. Warto zapoznać się z przepisami prawnymi dotyczącymi procedury sądowej i terminów przedawnienia roszczeń. Skonsultuj się z profesjonalistą w dziedzinie sądowego dochodzenia należności (doświadczonym radcą prawnym lub adwokatem specjalizującym się w sporach sądowych i sądowym dochodzeniu należności), który sprawdzi za Ciebie procedury, terminy oraz to czy roszczenie nie uległo przedawnieniu. Razem z prawnikiem ustal strategię windykacji. Omówcie, jakie środki można zastosować, jak negocjować z dłużnikiem i jakie są możliwe rezultaty procesu. Zbierz wszystkie niezbędne dokumenty i dowody potwierdzające istnienie zadłużenia. Przygotuj się na możliwe negocjacje z dłużnikiem.
W procesie windykacyjnym mogą być wymagane różne dokumenty, takie jak umowa, zamówienie, zlecenie, dowody spełnienia świadczenia, rachunki lub faktury, potwierdzenia płatności, korespondencja między wierzycielem a dłużnikiem oraz dowody wysyłki wezwań do zapłaty. Konkretne dokumenty mogą się różnić w zależności od indywidualnych okoliczności sprawy. Warto skonsultować się z prawnikiem, który pomoże w kompleksowy sposób ustalić, jakie dokumenty są kluczowe w Twoim konkretnym przypadku. W przypadku reprezentacji przez pełnomocnika, niezbędne będzie również pełnomocnictwo do prowadzenia sprawy przed sądem.
Koszty, jakie trzeba ponieść na etapie sądowym, składają się m.in. z opłaty sądowej i wynagrodzenia prawnika. Opłata sądowa zależy od wartości przedmiotu sporu. Wynagrodzenie prawnika jest ustalane indywidualnie, często bazując na stawkach minimalnych określonych w rozporządzeniach. Do tego mogą dojść inne koszty sądowe, takie jak wynagrodzenia biegłych czy należności świadków.
Windykacja na etapie sądowym może być skutecznym narzędziem w odzyskiwaniu długów. Jednak skuteczność zależy od wielu czynników, takich jak jakość dowodów, profesjonalizm kancelarii prawnej oraz od sytuacji finansowej dłużnika. Ostatnim etapem windykacji sądowej jest bowiem egzekucja komornicza, która może okazać się nieskuteczna, gdy okaże się, że dłużnik nie ma majątku, ani środków na spłatę zaległości.
Czas trwania procesu sądowego może się różnić w zależności od skomplikowania sprawy, obszerności materiału dowodowego, obłożenia sądów pracą oraz reakcji dłużnika (pozwanego). W niektórych przypadkach, gdy dłużnik nie zgłasza sprzeciwu wobec...

Windykacja sądowa to rozwiązanie, którego celem jest uzyskanie tytułu wykonawczego umożliwiającego egzekucję długu przez komornika. Stosowana jest w momencie, gdy wszystkie próby polubownego rozwiązania sprawy nie przynoszą oczekiwanych rezultatów. Windykacja sądowa prowadzona jest przez sąd, który został określony w warunkach umowy lub właściwy dla miejsca zamieszkania pozwanego lub jego siedziby. Pozew składa wierzyciel lub jego pełnomocnik. Powództwo obejmuje odpowiednio sformułowane żądanie spłaty należności przez dłużnika oraz zwrotu kosztów postępowania sądowego.
E-sąd rozpoznaje sprawy w trybie elektronicznego postępowania upominawczego (EPU), do którego zastosowanie mają przepisy wynikające z art. 505^28-505^37 kodeksu postępowania cywilnego. Takie postępowanie ma wiele zalet - m.in. krótszy czas rozpoznania sprawy, niższa opłata sądowa czy brak konieczności dołączania dowodów do pozwu. Po uzyskaniu klauzuli wykonalności, pozostaje współpraca z komornikiem, czyli postępowanie egzekucyjne.
Windykacja należności to proces, który ma na celu odzyskanie długów od osób lub firm, które zalegają z ich spłatą. Pierwszym etapem windykacji jest tzw. windykacja polubowna, która polega na próbie rozwiązania sporu między wierzycielem a dłużnikiem bez konieczności angażowania sądu czy innych instytucji. Jeśli etap polubowny nie przyniesie oczekiwanych rezultatów, wierzyciel może zdecydować się na podjęcie działań sądowych. Windykacja sądowa polega na skierowaniu sprawy do sądu, który rozstrzyga o roszczeniach wierzyciela względem dłużnika. Na tym etapie niezbędne jest zgromadzenie odpowiedniej dokumentacji, takiej jak umowy, faktury czy wezwania do zapłaty, które będą stanowić dowody w sprawie. Konieczna jest także współpraca z adwokatem. Ostatnim etapem windykacji należności jest egzekucja komornicza.
tags: #windykacja #etap #sadowy