Dla Grupy Alektum Twoja prywatność jest bardzo ważna. Aby informacje na temat tego, w jaki sposób przetwarzamy Twoje dane osobowe, były bardziej transparentne i przejrzyste, podzieliliśmy naszą Politykę prywatności na kilka części. Każda część opisuje szczegółowo, w jaki sposób przetwarzamy Twoje dane. Ponadto znajdziesz tutaj informacje o swoich prawach oraz o tym jak się z nami skontaktować.
Alektum Sp. z o.o. z siedzibą we Wrocławiu pomaga innym firmom, tj. naszym klientom, w zarządzaniu i windykacji należności, przetwarzaniu płatności, wysyłaniu przypomnień, wezwań oraz zapewnianiu obsługi telefonicznej i korespondencyjnej. Firma rozpoczęła swoją działalność w roku 1992 r., a na rynku polskim pojawiła się w roku 2006. Alektum posiada oddziały w 16 krajach Europy, w tym polski oddział we Wrocławiu. Spółka zatrudnia ponad 500 pracowników, którzy stanowią największą wartość firmy.
Alektum to jedna z czołowych firm windykacyjnych w Europie. Jest to spółka rodzinna charakteryzująca się szwedzką jakością, przejawiającą się w podejściu zarówno do klienta jak i do dłużnika. To, co wyróżnia firmę na rynku wierzytelności to wyżej wspomniana skuteczność, przy jednoczesnym zachowaniu dobrych relacji z klientem zgodnie ze szwedzką filozofią „Your business. With care”. Alektum stawia na długoterminowe partnerstwo poprzez bliską współpracę i indywidualnie dopasowane rozwiązania.
Administratorami danych gromadzonych w związku z korzystaniem z naszej witryny jest Alektum Sp. z o.o. Gen. Inspektorem Ochrony Danych Osobowych (dalej IOD), wyznaczonym przez Alektum Sp. z o.o. jest Konrad Trojanowski. z o.o., ul. Gen. J. Dane zbieramy w trakcie korzystania przez Ciebie z naszej witryny oraz kontaktu z nami. Pamiętaj, że informacje, które nam przekazujesz, zostaną zarejestrowane.
Dane osobowe przetwarzamy w następujących celach:
Przechowujemy dane osobowe tylko tak długo, jak to jest konieczne do wypełnienia danego celu. Czas przechowywania danych osobowych różni się w zależności od celu, w jakim je wykorzystujemy.

Masz prawo do:
Należy jednak pamiętać, że w niektórych sytuacjach, nie będzie możliwym skorzystanie z niektórych ww. praw.
Pamiętaj, że jeśli użyjesz linków, aby opuścić naszą stronę i przejść do innej witryny, niniejsze zasady przestaną obowiązywać, gdy tylko opuścisz naszą stronę. Nie wahaj się z nami skontaktować, jeśli masz zastrzeżenia do tego, jak przetwarzamy Twoje dane osobowe!
Alektum wspiera klientów na każdym etapie procesu odzyskiwania należności, począwszy od monitoringu, windykacji polubownej, przez etap sądowy, kończąc na etapie egzekucyjnym:

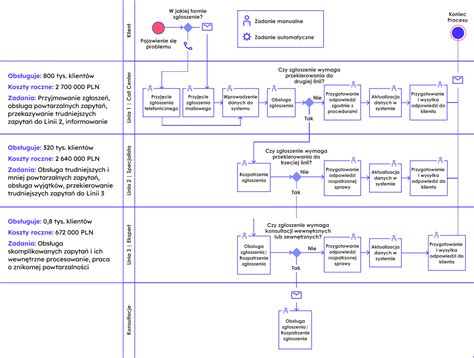
W Grupie Alektum staramy się nieustannie podnosić jakość naszych usług i zapewnić wszystkim osobom, które się do nas zwracają profesjonalny, szybki i sprawny kontakt. Jeżeli masz jakieś pytania lub uwagi dotyczące Twojej sprawy, obsługiwanej obecnie przez Alektum, zachęcamy aby w pierwszej kolejności skontaktować się z nami telefonicznie, dzwoniąc na naszą infolinię pod numer telefonu: (+48) 718 811 012. Możliwe jest również zamówienie rozmowy telefonicznej z naszą infolinią. Rozmowy z naszą infolinią mogą być rejestrowane.
Alektum Sp. z o.o. z siedzibą we Wrocławiu, ul. Gen. J. Kilińskiego 30, 50-264 Wrocław.
Co to jest potwierdzenie spłaty?
Potwierdzenie spłaty to dokument stwierdzający, że cały dług został spłacony. Nie oznacza to, że wszystkie Twoje zobowiązania zostały spłacone.
Ile mi jeszcze zostało do spłaty? Jakie jest moje całkowite zadłużenie?
Skontaktuj się z nami, żebyśmy mogli wspólnie zająć się tą sprawą.
Mam wiele niezapłaconych rachunków. Co mogę zrobić w takiej sytuacji?
Nie tylko Ty masz takie kłopoty. Może się to przytrafić każdemu. W takiej sytuacji jak najszybciej skontaktuj się z nami.
Dlaczego wciąż mam dług, pomimo dokonania zapłaty?
Często wynika to z nieopłacenia odsetek lub kosztów sądowych. Mogą być także inne przyczyny.
Co się stanie, jeśli w ogóle nie zapłacę?
Jeśli nie zapłacisz, sprawa może zostać skierowana do sądu. Będą się z tym wiązały dodatkowe koszty. Ryzykujesz także wpisanie na listę dłużników. Jeśli znajdziesz się na liście dłużników, będzie Ci bardzo trudno dokonywać zakupów z odroczoną płatnością, wykupić abonament telefoniczny, otrzymać kredyt w banku itp.

W przypadku kiedy Alektum Sp. z o.o. prowadzi działania windykacyjne na zlecenie podmiotów z Grupy Alektum, szczegółowe informacje dotyczące przetwarzania Twoich danych osobowych, otrzymasz przy pierwszym kontakcie, wraz z zawiadomieniem o cesji wierzytelności, gdzie znajdziesz również informację kto jest administratorem Twoich danych. Inne podmioty będące Administratorami danych (w tym Alektum Sp. z o.o. z siedzibą we Wrocławiu ul. Gen. J. ). Jeżeli żaden z wymienionych powyżej podmiotów z Grupy Alektum nie jest administratorem Twoich danych, celem pozyskania szczegółowych informacji o sposobie i celach przetwarzania danych osobowych a także przysługujących Ci prawach, prosimy o bezpośredni kontakt z administratorem Twoich danych. Jeżeli nie znasz danych kontaktowych do podmiotu będącego administratorem Twoich danych (albo nie masz pewności kto nim jest), możesz skierować zapytanie do nas - postaramy się pomóc.
tags: #alektum #windykacja #kontakt