Zarządzanie długami i procesy windykacyjne to kluczowe aspekty funkcjonowania zarówno przedsiębiorstw, jak i osób prywatnych. W tym kontekście, usługi oferowane przez specjalistów takich jak Jarosław Wójcik mogą okazać się nieocenione. Poniżej przedstawiamy szczegółowe informacje dotyczące windykacji i roli, jaką w tym procesie odgrywają doświadczeni profesjonaliści.
Czym jest windykacja?
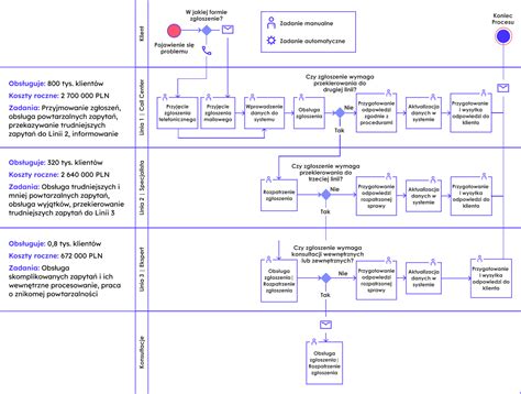
Windykacja to proces odzyskiwania należności, który obejmuje szereg działań prawnych i pozaprawnych. Celem windykacji jest odzyskanie przez wierzyciela środków finansowych, które zostały mu należne na podstawie umowy lub innego zobowiązania.
Proces ten może przybierać różne formy, od polubownego kontaktu z dłużnikiem po skierowanie sprawy na drogę sądową i egzekucję komorniczą. Kluczowe jest dostosowanie strategii windykacyjnej do specyfiki danej sprawy, aby zmaksymalizować szanse na odzyskanie długu przy minimalizacji kosztów i czasu.
Etapy windykacji:
- Windykacja polubowna: Początkowy etap, który polega na kontakcie z dłużnikiem w celu ustalenia przyczyn braku płatności i wypracowania porozumienia. Może obejmować wezwania do zapłaty, negocjacje warunków spłaty, ugody.
- Windykacja sądowa: Jeśli działania polubowne nie przynoszą rezultatu, sprawa może zostać skierowana do sądu. Wierzyciel wnosi pozew, a sąd po rozpatrzeniu sprawy wydaje nakaz zapłaty lub wyrok.
- Egzekucja komornicza: Po uzyskaniu tytułu wykonawczego (np. nakazu zapłaty opatrzonego klauzulą wykonalności), można wszcząć postępowanie egzekucyjne prowadzone przez komornika sądowego. Komornik ma prawo do zajęcia majątku dłużnika (np. rachunku bankowego, nieruchomości, ruchomości) w celu zaspokojenia wierzytelności.

Jarosław Wójcik - Ekspert w Dziedzinie Windykacji
Jarosław Wójcik jest postacią znaną w branży windykacyjnej, oferującą profesjonalne wsparcie w odzyskiwaniu należności. Jego doświadczenie i wiedza pozwalają na skuteczne przeprowadzanie procesów windykacyjnych, zarówno dla firm, jak i osób fizycznych.
Specjalizacja Jarosława Wójcika obejmuje szeroki zakres działań, od analizy sytuacji dłużnika, przez negocjacje, aż po reprezentowanie wierzyciela w postępowaniach sądowych i egzekucyjnych.
Usługi świadczone przez Jarosława Wójcika
W ramach swoich usług, Jarosław Wójcik oferuje kompleksowe podejście do problemu zadłużenia. Do kluczowych obszarów jego działalności należą:
- Analiza zadłużenia: Dokładne badanie sytuacji finansowej dłużnika i ocena jego zdolności do spłaty zobowiązania.
- Windykacja polubowna: Skuteczne negocjacje z dłużnikami, mające na celu zawarcie ugody i odzyskanie należności bez konieczności angażowania sądu.
- Windykacja sądowa: Przygotowywanie dokumentacji, składanie pozwów i reprezentowanie klientów przed sądami.
- Egzekucja komornicza: Nadzór nad postępowaniem egzekucyjnym i współpraca z komornikami w celu maksymalizacji odzysku.
- Doradztwo prawne: Udzielanie porad w zakresie prawa cywilnego i handlowego związanych z procesami odzyskiwania należności.

Dlaczego warto skorzystać z usług profesjonalisty?
Proces windykacji może być skomplikowany i czasochłonny. Skorzystanie z pomocy doświadczonego specjalisty, takiego jak Jarosław Wójcik, niesie ze sobą szereg korzyści:
- Wiedza i doświadczenie: Profesjonaliści znają przepisy prawa i skuteczne metody działania w różnych sytuacjach.
- Oszczędność czasu i zasobów: Przeniesienie odpowiedzialności za proces windykacyjny na eksperta pozwala skupić się na podstawowej działalności.
- Większa skuteczność: Specjaliści dysponują narzędziami i strategiami, które zwiększają szanse na odzyskanie długu.
- Profesjonalizm i obiektywizm: Specjalista działa w interesie klienta, zachowując profesjonalny dystans wobec dłużnika.
Kiedy zgłosić się po pomoc?
Zgłoszenie się do specjalisty ds. windykacji jest wskazane, gdy:
- Działania własne w celu odzyskania należności okazały się nieskuteczne.
- Dłużnik unika kontaktu lub nie wywiązuje się z ustaleń.
- Zależy nam na szybkim i skutecznym rozwiązaniu problemu zadłużenia.
- Chcemy uniknąć błędów prawnych w procesie windykacyjnym.
Współpraca z doświadczonym windykatorem może znacząco wpłynąć na pozytywne zakończenie sprawy i odzyskanie należnych środków.
tags:
#jaroslaw #wojcik #windykacja
Popularne posty: