Rynek finansowy stale ewoluuje, a wraz z nim zapotrzebowanie na specjalistów w dziedzinie windykacji należności bankowych. Liczba ofert pracy w tym sektorze jest znacząca, co potwierdzają wyniki wyszukiwania: 21 535 ofert pracy.
Międzynarodowa firma w branży usług finansowych poszukuje Księgowego ds. Należności. Osoba na tym stanowisku będzie odpowiedzialna za przetwarzanie zwrotów i księgowanie płatności. Idealny kandydat powinien znać język angielski na poziomie B2 oraz mieć doświadczenie w procesach AR (Accounts Receivable - należności od odbiorców). Praca ta wymaga również umiejętności analizy finansowej.
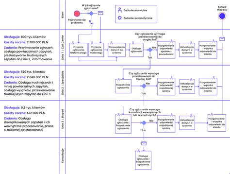
Wśród obowiązków na stanowiskach związanych z windykacją należności często pojawia się:

Niektóre oferty pracy dotyczą stanowisk managerskich, takich jak Koordynator/Koordynatorka ds. Windykacji. Do głównych zadań na takim stanowisku należy:
W przypadku stanowisk wymagających znajomości języków obcych, często pojawia się wymóg znajomości języka niemieckiego, francuskiego lub włoskiego. Przykładem jest oferta dla Credit Collection Specialist z niemieckim, francuskim lub włoskim, gdzie wymagany jest dyplom uniwersytecki i co najmniej roczne doświadczenie w dużej firmie.
Na rynku działa wiele firm specjalizujących się w usługach windykacji wierzytelności. Wśród nich można wymienić:

Wynagrodzenia na stanowiskach związanych z windykacją należności są konkurencyjne. W niektórych ofertach wspomniane są kwoty od 5024 zł. Firmy oferują również możliwości rozwoju kariery, w tym udział w przetargach i projektach spedycyjnych, a także profesjonalne wsparcie back office, w tym dział fakturowania i windykacji.
Ścisła współpraca z działem handlowym jest często kluczowa dla budowania własnego portfela klientów. Firmy takie jak PKO Bank czy ING podkreślają, że aby utrzymać pozycję lidera, zatrudniają najlepszych specjalistów i ekspertów.
Oprócz wiedzy merytorycznej, pracodawcy oczekują od kandydatów:
Niektóre firmy, jak P.P.H.U. POLIPACK SPÓŁKA JAWNA, poszukują kandydatów z orzeczeniem o niepełnosprawności, oferując im możliwość aktywizacji zawodowej na stanowisku Specjalisty(ki) ds.
Praca w branży windykacji należności bankowych oferuje stabilność zatrudnienia, możliwość rozwoju zawodowego oraz satysfakcję z pomagania klientom w rozwiązywaniu problemów finansowych.

tags: #oferty #pracy #windykacja #naleznosci #bank