Windykacja, pojęcie wywodzące się z łaciny, pierwotnie oznaczało dochodzenie roszczeń, obronę konieczną, a nawet zemstę. Choć jej pierwotne znaczenie jest nacechowane negatywnie i może wzbudzać strach, współczesna windykacja to proces, który może być prowadzony profesjonalnie i etycznie, z korzyścią zarówno dla wierzyciela, jak i dłużnika.
Zrozumienie procedur windykacyjnych oraz świadome korzystanie z dostępnych narzędzi prawnych może znacząco zwiększyć skuteczność odzyskiwania należności. Proces ten wymaga wiedzy, doświadczenia i znajomości prawa.
Windykacja składa się z trzech podstawowych etapów: windykacji polubownej, postępowania sądowego oraz postępowania egzekucyjnego. To, czy sprawa przejdzie do kolejnych etapów, zależy od tego, czy dłużnik ureguluje swoje zobowiązania. Polubowne zakończenie windykacji jest możliwe na każdym etapie.
Windykacja polubowna, znana również jako windykacja przedsądowa, skupia się na próbach odzyskania należności bez angażowania sądu. Rozpoczyna się ją od wystosowania do dłużnika przedsądowego wezwania do zapłaty, wskazując na nim ostateczny termin regulacji należności. Bywa, że ten etap obejmuje również negocjacje, na przykład gdy dłużnik chce zmienić warunki spłaty poprzez rozłożenie długu na raty lub umorzenie części odsetek.
Kluczem do sukcesu w windykacji polubownej jest odpowiednie przygotowanie. Należy przeanalizować sytuację, nakreślić plan rozmowy oraz określić oczekiwania po jej zakończeniu. Jeśli jesteśmy gotowi na ustępstwa (np. przesunięcie harmonogramu spłat), powinniśmy określić ich maksymalną wysokość jeszcze przed negocjacjami. Ważne jest zebranie kompletnej dokumentacji, odświeżenie pamięci w zakresie konkretnych sytuacji prowadzących do zadłużenia oraz spisanie szczegółowych oczekiwań dotyczących kwot i terminów spłaty. Przygotowanie powinno być poparte dokumentami.
Podczas rozmowy należy skupić się na faktach, unikając zbędnych opinii czy zarzutów wobec dłużnika. Rozmowa powinna być kulturalna, ale ukierunkowana na efekt i nasze oczekiwania. Należy unikać dłuższych rozważań na tematy ogólne. Negocjacje powinny być stanowcze. Jeśli spór dotyczy jedynie płatności, a ze swojej strony dopełniliśmy wszystkich warunków umowy, mamy pełne prawo oczekiwać tego samego od dłużnika. Należy zaplanować margines, w jakim możemy się poruszać, negocjując warunki zwrotu zadłużenia.
Zdarzają się sytuacje, w których dłużnik próbuje negocjować kolejne ustępstwa, sugerując zakończenie współpracy lub wpływ na inne kontrakty. Nie powinniśmy ulegać takiej presji. Jeśli doszliśmy do porozumienia, należy konsekwentnie wymagać spełnienia ustalonych warunków. Kolejne opóźnienia czy tłumaczenia nie powinny wpływać na nasze działania.
Rozmowa z dłużnikiem to jeden z wielu etapów postępowania polubownego, wymagający poświęcenia czasu i być może kolejnych nakładów finansowych. Jeśli nie mamy czasu na odpowiednie przygotowanie i przeprowadzenie rozmowy, warto rozważyć przekazanie sprawy zewnętrznej kancelarii prawnej.
Ważne jest, aby nie zwlekać z rozpoczęciem działań windykacyjnych. Im więcej czasu upłynie od dnia przeterminowania należności, tym bardziej maleją szanse na jej odzyskanie. Przedsiębiorcy często odpowiadają, że zaczynają windykację po miesiącu od upłynięcia terminu płatności, obawiając się utraty klienta. Jednakże, windykować można, a nawet powinno się, tuż po upływie terminu wymagalności zobowiązania, czyli następnego dnia po terminie płatności faktury. Pierwszy kontakt powinien mieć charakter informacyjny, z domniemaniem niewinności dłużnika (np. założenie, że przelew został zrobiony, ale jeszcze nie dotarł). Taka wiadomość sygnalizuje, że płatności są dobrze monitorowane.

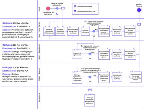
Windykacja sądowa jest wdrażana wtedy, gdy dłużnik nie odpowiada na wezwanie do zapłaty lub nie wyraża chęci polubownej spłaty zobowiązania. Jedynym rozwiązaniem jest wówczas wszczęcie procesu cywilnego poprzez wniesienie pozwu. Jest to procedura sformalizowana, wymagająca sprostania ciężarowi dowodu, zachowania terminów sądowych i wykonania konkretnych czynności procesowych. Windykacja sądowa kończy się w momencie uzyskania prawomocnego orzeczenia.
W przypadku spraw dotyczących skomplikowanych sytuacji związanych z windykacją komorniczą, postępowaniem sądowym i interpretacją prawa, korzysta się z Art. 10.1 i Art. 10.2 Ustawy z dnia 8 marca 2013r. o terminach zapłaty w transakcjach handlowych.
Wydanie nakazu zapłaty w postępowaniu sądowym trwa od kilku tygodni do około dwóch miesięcy. W przypadku większych kwot lub komplikacji proces może się wydłużyć nawet do kilku lat.
Egzekucję komorniczą wszczyna się w sytuacjach, gdy dłużnik nie płaci faktury pomimo wydania prawomocnego nakazu zapłaty przez sąd. Zazwyczaj polega ona na zajęciu przez komornika określonej części wynagrodzenia za pracę lub egzekwowaniu należności z majątku dłużnika. Jest to kolejny etap, następujący po windykacji polubownej i sądowej.
Komornik może zająć środki, które nie są traktowane jak składnik wynagrodzenia za pracę i nie podlegają takiej samej ochronie (np. kwocie wolnej od zajęcia). Wyegzekwowana kwota dzielona jest zgodnie z planem podziału sumy uzyskanej z egzekucji. W pierwszej kolejności zaspokajane są koszty egzekucyjne, a następnie należności wierzycieli proporcjonalnie do wysokości zadłużenia.
Generalna zasada mówiła o możliwości zajęcia świadczeń z ubezpieczeń osobowych do 1/4 ich wysokości. Jednak Kodeks postępowania cywilnego uległ zmianie (art. 831 k.p.c.), wprowadzając nowe regulacje i kwoty wolne od zajęcia dla niektórych odszkodowań. Zatem egzekucja z takich świadczeń jest dziś znacznie bardziej ograniczona.
W trakcie egzekucji komorniczej wierzyciela może reprezentować profesjonalny pełnomocnik, którego zadaniem jest m.in. złożenie wniosku o wszczęcie egzekucji oraz monitorowanie przebiegu całego postępowania.

Najlepszym momentem na rozpoczęcie działań windykacyjnych jest okres od 7 do 14 dni po przekroczeniu terminu płatności. Wszelkie działania mające na celu odzyskanie należności najlepiej zacząć jak najszybciej.
Warunki współpracy w postępowaniu polubownym często opierają się na zasadzie: brak sukcesu to brak zapłaty za usługi. Oznacza to brak opłat za przyjęcie zlecenia do windykacji, brak kosztów za wystawienie długu na giełdzie wierzytelności i brak ukrytych kosztów.
Firmy windykacyjne często zatrudniają profesjonalną kadrę, wspierają ich doświadczeni adwokaci i radcowie prawni, a także skuteczni komornicy. Kierują się Zasadami Dobrych Praktyk Windykacyjnych i posiadają kapitał zakładowy. Aguro systematycznie informuje o postępach zleconych spraw.

Klienci zwlekają z płaceniem z różnych powodów. Poznanie prawdziwej przyczyny pozwala dobrać odpowiedni sposób windykacji:
Dłużnicy stosują różne "gry", aby odwlec płatność lub zablokować działania windykacyjne:
Negocjacje to zaawansowana forma rozmów, wymagająca doświadczenia i znajomości technik negocjacyjnych. Osoba windykująca powinna "kotwiczyć" rozmowę, czyli ustalić punkt wyjścia (np. "Wymagana kwota do spłaty to 5 674 zł") i nie pozwolić, aby dłużnik pierwszy wyszedł z propozycją. Należy rozpoczynać ustalenia od maksymalnej kwoty, przekonując dłużnika do spłaty całości zobowiązania.
Technika "wymiany ustępstw" polega na zaakceptowaniu niewielkich ustępstw zaproponowanych przez dłużnika w zamian za jego ustępstwa. Należy przedstawić dwie nieprzyjemne opcje, aby dłużnik wybrał "mniejsze zło" (np. "Albo spłaci pan całość zadłużenia, albo skieruję sprawę do kancelarii prawnej"). Kwota zaproponowana przez dłużnika na początku rozmowy nigdy nie jest maksymalną możliwą do spłaty.
Windykacja to proces wymagający wiedzy i doświadczenia. Choć można windykować samodzielnie, często wybór firmy lub kancelarii windykacyjnej jest bardziej efektywny. Kancelaria prawna zapewnia działanie zgodnie z etyką i przepisami prawa.
Przed podjęciem jakichkolwiek działań, zwłaszcza w przypadku umów z bankami lub po otrzymaniu informacji o cesji długu, należy dokładnie przeanalizować dokumentację. Analiza umowy z bankiem, zrealizowana przez adwokata, może ujawnić klauzule abuzywne lub wady prawne, które można wykorzystać do walki o umorzenie długu.
Termin przedawnienia dla roszczeń związanych z działalnością gospodarczą wynosi co do zasady 3 lata. Bieg przedawnienia zostaje przerwany przez każdą czynność przed sądem, uznanie długu przez dłużnika czy wszczęcie mediacji. Jeżeli zapadł prawomocny wyrok, roszczenie nim stwierdzone przedawnia się z upływem 6 lat. Każdy wniosek o wszczęcie egzekucji ponownie przerywa bieg przedawnienia.
Firma windykacyjna TAXAT nie posiada pracowników terenowych. Podobnie, LEX Actum i Signi nie posiadają windykacji terenowej.
Weryfikacja danych: Doradcy B2 Impact zadają pytania weryfikacyjne (np. data urodzenia), aby upewnić się, że rozmawiają z właściwą osobą i chronią dane przed nieuprawnionymi. Pytanie o datę urodzenia, numer PESEL lub adres pozwala zweryfikować rozmówcę.
Dług można windykować nawet bez formalnej umowy pisemnej. Dłużnika można wpisać do rejestru (np. KRD). Proces jest bardziej skomplikowany bez umowy, ale możliwy.
Zajęcie komornicze: Komornik może zająć środki, które nie są traktowane jak składnik wynagrodzenia za pracę i nie podlegają takiej samej ochronie (np. kwocie wolnej od zajęcia). Wyegzekwowana przez Komornika kwota dzielona jest zgodnie z planem podziału sumy uzyskanej z egzekucji.
Wzmianki w księdze wieczystej: Decyduje kolejność złożenia wniosków do sądu wieczystoksięgowego. Przed zakupem nieruchomości należy sprawdzić wzmianki o złożonych, ale nierozpoznanych wnioskach. Wzmianka na górze działu jest sygnałem alarmowym.
Błąd w adresie doręczenia: Jeśli wierzyciel wysłał pismo na zły adres, a komornik z EPU nie miał jak wnieść sprzeciwu, kluczowe jest ustalenie sygnatury akt sprawy i zalogowanie się na portal e-sadu.gov.pl. Jeśli adres był nieprawidłowy, można złożyć wniosek o prawidłowe doręczenie i przywrócenie terminu do wniesienia sprzeciwu.
Wysokie koszty pożyczki: Ustawa wyznacza maksymalne granice kosztów pożyczki. Przekroczenie tych limitów jest niedozwolone. Warto walczyć w sądzie o spłacenie tylko kapitału pożyczki.
Po jakim czasie dług się przedawnia? Aktualny termin przedawnienia to 6 lat, ale dla roszczeń związanych z działalnością gospodarczą lub świadczeń okresowych (np. odsetki) wynosi on 3 lata.
Możliwość windykacji drobnych spraw: Podejmujemy się windykacji niemalże każdej sprawy, nawet drobnej, spraw spornych i trudnych.
Windykacja bez sukcesu: Warunki współpracy w postępowaniu polubownym sprawdzają się do jednej zasady: brak sukcesu to brak zapłaty za nasze usługi.
Informacje o dłużniku: By rozpocząć działania windykacyjne wymagamy upoważnienia i podstawowych informacji o dłużniku.
Gwarancje: Nie możemy dać gwarancji sukcesu, każda sprawa jest inna i wymaga innego nakładu pracy.

tags: #pytania #i #odpowiedzi #windykacja