Wierzytelność to pojęcie kluczowe w procesie windykacji, a także w codziennym obrocie gospodarczym. Zrozumienie, co to jest wierzytelność, jest niezwykle ważne, zwłaszcza dla osób prowadzących działalność gospodarczą. W najprostszym ujęciu, wierzytelność to prawo jednej strony, zwanej wierzycielem, do żądania od drugiej strony, nazywanej dłużnikiem, spełnienia określonego świadczenia. Wierzytelność wynika z istnienia zobowiązania, czyli stosunku prawnego, w którym jedna strona jest zobowiązana do spełnienia określonego świadczenia, a druga ma prawo tego świadczenia żądać. Wierzyciel ma zatem prawo do dochodzenia swojego roszczenia, podczas gdy dłużnik jest zobowiązany do jego zaspokojenia. Wierzytelność można porównać do długu, ale z perspektywy osoby, która ma prawo oczekiwać spłaty lub innego rodzaju świadczenia.
Pojęcie wierzytelności funkcjonuje w stałym związku z dłużnikiem i wierzycielem. Dłużnik to osoba lub firma, która ma obowiązek zaspokoić roszczenie wobec wierzyciela. Wierzyciel na podstawie istniejącej wierzytelności może oczekiwać i żądać od dłużnika spełnienia zobowiązania. Natomiast dłużnik musi, tak jak zobowiązał się do tego, podpisując umowę, zaspokoić żądanie wierzyciela.
Wierzytelność to prawo, na podstawie którego wierzyciel ma możliwość żądania zaspokojenia roszczenia powstałego w wyniku np. umowy między dłużnikiem i wierzycielem. Wierzytelność można określić na podstawie umowy między dłużnikiem a wierzycielem. Wierzytelność może obejmować zobowiązania finansowe, jak i zobowiązania rzeczowe. Jest zobowiązaniem finansowym lub rzeczowym, które dłużnik zobligowany jest spełnić na rzecz wierzyciela. Wierzytelność powinna zostać zaspokojona w zgodzie z warunkami zapisanymi w umowie.
Wierzytelność może być efektem podpisania umowy, której dłużnik nie opłacił, lub wynikać z innego niezaspokojonego roszczenia. Bardzo ważne jest określenie terminu płatności! Koniecznie określ termin płatności już na etapie podpisywania umowy. Dopiero po ustalonym terminie płatności możesz podejmować prawne kroki w celu dochodzenia należności. Jeśli ani na fakturze, ani w umowie nie ma informacji o tym, kiedy klient ma zapłacić, możesz go oficjalnie wezwać do zapłaty i w ten sposób uzyskać termin płatności.
Przykład: Pani Małgorzata prowadzi firmę cukierniczą, która zapewnia słodki catering na imprezy okolicznościowe. Przy okazji jubileuszowych urodzin firmy, pan Jan postanowił skorzystać ze słodkiego bufetu. Pani Małgorzata przygotowała i dostarczyła na uroczystość 120 sztuk zamówionych muffinek, wegański bezglutenowy tort z dekoracjami cukrowymi oraz dodatkowo 5 ciast. Pani Małgorzata przezornie pobrała zaliczkę i podpisała umowę z klientem, pan Jan jednak mimo bezproblemowego uregulowania zaliczki, miał już większą trudność w opłaceniu całości zlecenia. Kiedy minął termin zapłaty, pani Małgorzata stała się wierzycielką, tym samym zyskała prawo, aby żądać zaspokojenia wierzytelności.
Lepiej też nie zwlekaj z windykowaniem należności, bo możesz stracić pieniądze, jeśli wierzytelność się przeterminuje. Dług może ulec przedawnieniu po 6 latach po upływie terminu płatności. Dla specyficznych rodzajów zadłużenia okres ten może być krótszy, dlatego nigdy nie zwlekaj z windykacją. Im szybciej podejmiesz pierwsze kroki windykacyjne, tym szybciej odzyskasz pieniądze.
Twój dłużnik nie wywiązał się z zobowiązania, chociaż termin płatności już minął? Jeśli tak, to masz od teraz wierzytelność, którą musisz umiejętnie zarządzać. Stajesz przed wyzwaniem odzyskania wierzytelności, a to wymaga sprawnego działania i to na czas! Windykacja może wielu kojarzyć się z agresywnymi praktykami czy przejściem od razu do egzekucji komorniczej - nie ma nic bardziej mylnego.
Odzyskiwaniem wierzytelności możesz zająć się osobiście i przeprowadzić samodzielną windykację, albo zatrudnić kancelarię windykacyjną. Wszystkie działania, które podejmiesz podczas windykacji, muszą być nakierowane na to, aby odzyskać wierzytelność. Odzyskiwanie wierzytelności, to jest właśnie windykacja, którą możesz przeprowadzić polubownie bądź na drodze sądowo-egzekucyjnej.
Wierzyciele często nastawiają się na dążenie do szybkiej sprawy sądowej i przekierowanie sprawy do komornika. Jednak te działania pochłaniają sporo czasu, a nierzadko również pieniędzy. Dodatkowo na końcu egzekucji komorniczej może okazać się, że dłużnik nie ma środków na pokrycie zobowiązania, wtedy egzekucja jest nieefektywna.

Egzekucja komornicza - egzekucję przeprowadza komornik na wyraźne polecenie sądu. Komornik może zająć ruchomy i nieruchomy majątek dłużnika, aby zaspokoić istniejące zobowiązania. Postępowanie komornicze jest ostatnim i ostatecznym krokiem przy odzyskiwaniu zaległych należności. Egzekucja komornicza odbywa się już po zakończeniu windykacji sądowej. Aby doszło do egzekucji komorniczej, musisz uzyskać w sądzie tytuł wykonawczy, który zdobędziesz, wygrywając proces sądowy z dłużnikiem. Jak widzisz od pierwszych kroków windykacyjnych do zaangażowania komornika w sprawę, jest długa droga.
Pamiętaj, że wnieść sprawę do sądu możesz, dopiero kiedy wierzytelność stanie się wymagalna, więc w momencie, w którym minął termin płatności faktury.
Istnieje kilka sposobów, które mogą doprowadzić do zaspokojenia wierzytelności:
Cesja wierzytelności - przekazanie prawa do zarządzania wierzytelnością innej osobie lub firmie. Możesz sprzedać swoje prawa do roszczenia i na zawsze zapomnieć o nim. Podczas cesji możesz sprzedać wierzytelność osobie fizycznej oraz innemu podmiotowi. Czasami, to właśnie sprzedaż wierzytelności, jest najszybszym sposobem na odzyskanie pieniędzy. W dodatku, żeby sprzedać wierzytelność, wystarczy wejść na giełdę długów i dodać swój wpis. Giełda długów Vindicat jest doskonale widoczną wyszukiwarką internetową. Sprawdź, jak działa giełda długów, bo może być rozwiązaniem właśnie dla Ciebie.
Poza tym giełda długów to przydatne narzędzie także, jeśli potrzebujesz upublicznić dane dłużnika, lub zweryfikować klienta pod kątem wypłacalności. Wpis do rejestru dłużników jest dla dłużnika dodatkową motywacją do spłaty zadłużenia, a dla wierzyciela sposobem na szybsze odzyskanie należności.
Jednak zanim rozpoczniesz dochodzenie należności na drodze sądowej, spróbuj też windykacji polubownej! Dzięki odpowiednio dobranym środkom perswazji uda Ci się skłonić dłużnika do uregulowania zaległej należności. Narzędzie windykacji polubownej są także niezastąpione w wypracowaniu warunków ugody między dłużnikiem i wierzycielem.
Ugoda - umowa zawarta w formie pisemnej między stronami sporu. Istotą ugody są wzajemne ustępstwa, na które godzą się wierzyciel i dłużnik. Celem ugody jest zażegnanie konfliktu i stworzenie warunków, w którym roszczenie może zostać zaspokojone.
Popularne ustępstwa, po które sięgają wierzyciele podczas podpisywania umowy ugody:
WAŻNE: To jak będzie wyglądała Twoja ugoda, zależy od Ciebie i od dłużnika. Zastanów się, co będzie najkorzystniejsze dla rozwoju Twojego biznesu i podpisz umowę ugody na warunkach, które jesteś w stanie zaakceptować.
System Vindicat to nowoczesne narzędzie do monitorowania płatności i automatycznej windykacji online. Aby korzystać z systemu Vindicat, wystarczy dostęp do Internetu. Cała procedura logowania zajmie Ci dosłownie kilka minut! Jest zbliżona do tych, które już na pewno znasz. Nie musisz instalować żadnych dodatkowych aplikacji, wystarczy, że zalogujesz się wchodząc na stronę Vindicat.pl.
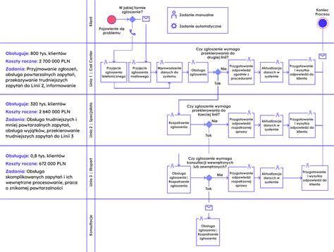
Masz zaległe wierzytelności do odzyskania? Vindicat to system, który został stworzony, by wspierać małe i średnie przedsiębiorstwa w odzyskiwaniu należności. Dzięki metodycznemu wsparciu systemu odzyskasz zaległe świadczenia na drodze windykacji polubownej. Aż 93% spraw w Vindicat zakończyło się sukcesem na etapie windykacji polubownej.

Windykacja polubowna w systemie Vindicat odbywa się automatycznie. System poprosi Cię o podjęcie decyzji w kluczowych momentach. Ale odciąży Cię w sprawach, które można zautomatyzować. Dodatkowo zyskasz komplet profesjonalnie przygotowanych pism, które system spersonalizuje pod Twoją sprawę. Już wezwanie do zapłaty, które wygenerujesz z pomocą systemu Vindicat, będzie przygotowane przez kancelarię Vindicat. Pisma, które dłużnicy otrzymują od kancelarii, są zazwyczaj dużo poważniej traktowane i szybciej regulowane.
Wierzytelnością bankową są wszystkie zobowiązania, w których wierzycielem jest bank. Zazwyczaj z wierzytelnością bankową spotykamy w przypadku kredytu lub pożyczki.
Tak. Jest to jedno z rekomendowanych narzędzi windykacji polubownej, które skutecznie zachęca dłużników do zaspokajania roszczeń. Informacje o zadłużeniu możesz udostępnić w Biurze Informacji Gospodarczej lub na giełdzie długów.
Już pierwszego dnia po terminie płatności możesz rozpocząć windykację! Warto jednak podejmować wcześniej działania profilaktyczne np. przypominając klientowi, że zbliża się data płatności lub umieszczając na fakturach pieczęć prewencyjną Vindicat.
Możesz sprzedać swoją wierzytelność na giełdach długów lub skorzystać z usług firm skupujących wierzytelności.
Musisz zacząć prowadzić monitoring płatności. Zdecydowanie łatwiej jest zachować płynność finansową i uniknąć wierzytelności, kiedy podejmujesz działania jeszcze zanim zadłużenie powstanie.
tags: #wierzytelnosc #wobec #kontrahentow