Windykacja osób prywatnych to proces, który pozwala odzyskać pieniądze od dłużników nieprowadzących firmy. Zwykle dotyczy sytuacji, w których osoba prywatna nie uregulowała swoich zobowiązań, takich jak pożyczki, zapłata za usługę czy należności spadkowe. Nieuregulowane długi mogą powodować poważne trudności finansowe, szczególnie jeśli wierzycielem jest osoba prywatna, która nie ma doświadczenia w windykacji. Nasze doświadczenie pozwala skutecznie odzyskiwać należności w przypadkach, które często sprawiają trudności wierzycielom.
Windykacja należności od osób prywatnych wymaga precyzyjnych działań i znajomości różnych typów spraw. My zajmiemy się wszystkim - od pierwszego kontaktu z dłużnikiem po formalności prawne.

Windykacja może obejmować różne kategorie spraw, które dotyczą zobowiązań wynikających zarówno z umów cywilnoprawnych, jak i czynów zabronionych. W ramach procesu windykacji możliwe jest również odzyskanie kosztów sądowych i odsetek za zwłokę w spłacie zadłużenia, a nawet kosztów windykacji (windykacja na koszt dłużnika).
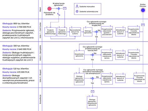
Proces windykacji długów od osób fizycznych ma charakter wieloetapowy i każdorazowo powinien być dostosowany do okoliczności sprawy, postawy dłużnika oraz realnych możliwości odzyskania należności. W praktyce działania windykacyjne obejmują kolejne, następujące po sobie etapy, których celem jest doprowadzenie do dobrowolnej zapłaty lub - w razie jej braku - uzyskanie tytułu wykonawczego i przymusowe wyegzekwowanie długu.
Pierwszym etapem odzyskiwania należności od osób prywatnych jest co do zasady windykacja polubowna. W praktyce rozpoczyna się ona od skierowania do dłużnika przedsądowego wezwania do zapłaty, sporządzonego i podpisanego przez radcę prawnego. Doświadczenie pokazuje, że tego rodzaju wezwanie cechuje się istotnie wyższą skutecznością niż korespondencja kierowana samodzielnie przez wierzyciela. Zaczynamy od wezwania do zapłaty - dokumentu, który jasno wskazuje dłużnikowi kwotę zadłużenia, termin spłaty oraz konsekwencje w przypadku dalszego uchylania się od zapłaty. Możemy dostosować treść wezwania do Twojej sytuacji, uwzględniając możliwość negocjacji. Na tym etapie możliwe jest także podjęcie negocjacji i ustalenie warunków dobrowolnej spłaty zadłużenia, w tym zawarcie ugody. Jeśli dłużnik wykazuje wolę współpracy, a wierzyciel akceptuje zaproponowane warunki, windykacja może zakończyć się bez konieczności kierowania sprawy do sądu.
Jeśli dłużnik ignoruje wezwanie, przechodzimy do działań sądowych. Windykacja sądowa długów od osób fizycznych polega na formalnym dochodzeniu zapłaty poprzez wniesienie pozwu do właściwego sądu powszechnego. Sporządzamy pozew o zapłatę, dokładnie analizując dokumentację, aby wzmocnić Twoją pozycję w sądzie. Postępowanie to kończy się co do zasady uzyskaniem prawomocnego orzeczenia, takiego jak nakaz zapłaty lub wyrok, które mogą następnie stanowić podstawę egzekucji komorniczej. W określonych przypadkach możliwe jest również skorzystanie z elektronicznego postępowania upominawczego (e-sądu). Postępowania przeciwko osobom prywatnym wiążą się z określonymi ryzykami procesowymi, w szczególności w zakresie ustalenia aktualnego adresu dłużnika i skutecznego doręczenia korespondencji sądowej. Brak doręczenia orzeczenia uniemożliwia jego uprawomocnienie. Dodatkowo postępowanie wymaga zachowania wymogów formalnych oraz bieżącego monitorowania sprawy, m.in. za pośrednictwem portalu informacyjnego sądów powszechnych. W tych obszarach profesjonalna reprezentacja procesowa radcy prawnego istotnie ogranicza ryzyko błędów formalnych i usprawnia przebieg postępowania.
Gdy sądowe działania nie wystarczają, pomagamy zainicjować egzekucję komorniczą. Zdarza się, że pomimo uzyskania prawomocnego wyroku lub nakazu zapłaty, dłużnik nadal nie reguluje zobowiązania. W takiej sytuacji konieczne jest wszczęcie egzekucji komorniczej, której celem jest przymusowe zaspokojenie wierzyciela przy wykorzystaniu środków przewidzianych prawem. Przygotowujemy wniosek o wszczęcie egzekucji, wskazując możliwe składniki majątku dłużnika, takie jak konta bankowe czy nieruchomości. Warunkiem podjęcia czynności przez komornika jest złożenie wniosku o wszczęcie egzekucji, wraz z prawidłowo sformułowanymi żądaniami co do sposobów egzekucji (np. z rachunku bankowego, wynagrodzenia, ruchomości lub nieruchomości). Sporządzenie kompletnego i skutecznego wniosku wymaga znajomości procedury egzekucyjnej oraz sytuacji majątkowej dłużnika. Kancelaria zapewnia pełne wsparcie prawne również na etapie egzekucji komorniczej, obejmujące przygotowanie wniosku egzekucyjnego, składanie dalszych pism, nadzór nad czynnościami komornika oraz bieżące monitorowanie skuteczności postępowania.
W przypadku, gdy wszystkie dostępne metody egzekucji zostały wyczerpane, a mimo to nie udało się wyegzekwować należności, wówczas można podjąć dalsze działania. Ten ostatni etap windykacji może obejmować m.in. reprezentację w postępowaniu o pociągnięcie do odpowiedzialności członków zarządu spółki lub w postępowaniu upadłościowym itp. W przypadku, gdy wszystkie dostępne metody egzekucji zostały wyczerpane, można podjąć dalsze działania. Może to obejmować między innymi ochronę wierzyciela w razie niewypłacalności dłużnika.
Koszt windykacji zależy od wielu czynników, w tym od rodzaju długu, czasu trwania procesu, stopnia skomplikowania sprawy, etapu windykacji oraz kosztów związanych z dochodzeniem roszczeń przed sądem. W przypadku windykacji polubownej koszty są zwykle niskie, a wynagrodzenie kancelarii jest uzależnione od wysokości długu oraz efektów pracy kancelarii. Stawki mogą być ustalane jako stała opłata, a także przewidywać prowizję od odzyskanej kwoty długu. W przypadku postępowania sądowego koszty są wyższe, ponieważ wymaga to złożenia pozwu do sądu oraz poniesienia kosztów związanych z prowadzeniem procesu sądowego, takich jak koszty sądowe i zastępstwa procesowego pełnomocnika itp. Koszty te są uzależnione od wartości długu, czasu trwania procesu oraz liczby rozpraw. Warto pamiętać, że koszty windykacji z reguły ponosi dłużnik, jeśli dług zostanie skutecznie wyegzekwowany przez wierzyciela. W związku z tym, jeśli dłużnik nie ma środków na pokrycie kosztów windykacji, wierzyciel może mieć trudności w odzyskaniu długu, nawet jeśli wygra sprawę przed sądem. Z tej przyczyny ważne jest szybkie działanie, gdyż z upływem czasu zwykle coraz trudniej wyegzekwować od dłużnika swoją należność.
Okres przedawnienia roszczeń jest określony w obowiązujących przepisach prawa i różni się w zależności od rodzaju roszczenia i podstawy prawnej, na której jest ono oparte. W kodeksie cywilnym określone są podstawowe terminy przedawnienia, które stosuje się, jeżeli przepis szczególny nie stanowi inaczej. Ogólne terminy przedawnienia roszczeń wynikające z Kodeksu cywilnego są następujące: 6 lat - podstawowy termin; 3 lata - dla roszczeń o świadczenia okresowe (np. odsetki, alimenty, czynsz); 3 lata - dla roszczeń związanych z prowadzeniem działalności gospodarczej. Inne terminy przedawnienia wynikają również z wielu różnych przepisów, np.: dług zasądzony prawomocnym wyrokiem przedawnia się po upływie 6 lat, a roszczenia wynikające z obligacji przedawniają się z upływem 10 lat. Warto jednak pamiętać, że okres przedawnienia roszczeń może ulec przerwaniu, na przykład poprzez wniesienie pozwu do sądu lub złożenie wniosku egzekucyjnego do komornika. W takim przypadku bieg okresu przedawnienia zaczyna się od nowa.

Odzyskanie należności od osoby prywatnej wymaga podjęcia precyzyjnie zaplanowanych działań faktycznych i prawnych, dostosowanych do charakteru zobowiązania oraz sytuacji dłużnika. Proces ten - podobnie jak w przypadku windykacji przedsiębiorców - obejmuje co do zasady trzy etapy: windykację polubowną (przedsądową), postępowanie sądowe oraz egzekucję komorniczą. Na każdym z tych etapów wierzyciel może skorzystać ze wsparcia profesjonalnego pełnomocnika, który prowadzi sprawę w sposób zgodny z przepisami i ukierunkowany na realne odzyskanie należności. Skuteczność windykacji od osób fizycznych nie wymaga co do zasady wdrożenia w firmie sformalizowanej procedury odzyskiwania należności. Doświadczenie pokazuje jednak, że jasno określona strategia postępowania, obejmująca m.in. sposób kontaktu z dłużnikiem, etapy eskalacji sprawy oraz kryteria kierowania jej na drogę sądową, istotnie zwiększa efektywność działań.
Odzyskanie długu od osoby fizycznej może odbywać się na etapie polubownym, sądowym lub egzekucyjnym. W pierwszej kolejności podejmowane są działania przedsądowe, a w przypadku ich nieskuteczności sprawa kierowana jest do sądu, a następnie do komornika. Przepisy nie nakładają obowiązku korzystania z pomocy prawnika, jednak udział profesjonalnego pełnomocnika znacząco zwiększa skuteczność działań, ogranicza ryzyko błędów formalnych i usprawnia przebieg postępowania.
Windykacja należności od osób prywatnych wymaga nie tylko znajomości procedur prawnych, lecz także doświadczenia w prowadzeniu spraw o charakterze wrażliwym, często związanych z relacjami osobistymi lub długotrwałymi sporami. Prowadzimy sprawy dotyczące odzyskiwania należności od osób fizycznych wynikających m.in. Zapewniamy Klientom bieżące informacje o przebiegu sprawy oraz rzetelną ocenę możliwości odzyskania należności, bez składania obietnic oderwanych od realiów prawnych i faktycznych.
Z naszej praktyki wynika, że odzyskanie długu od osoby prywatnej najbardziej prawdopodobne jest w ciągu kilku miesięcy od wystąpienia stanu opóźnienia (do 6 miesięcy). Nie warto nadmiernie czekać z podjęciem pierwszych czynności, ale trzeba także w tym zakresie zachować proporcjonalność. Nie zawsze zasadne jest bowiem występowanie z powództwem, jeżeli opóźnienie wynosi raptem kilka dni. Jeżeli jednak z jakichkolwiek względów mają Państwo wątpliwości, czy to już jest zasadny moment na windykację długu od osoby prywatnej, zachęcamy do kontaktu. W ramach naszej działalności możemy Państwu pomóc w doborze optymalnej strategii procesowej oraz ocenić Państwa sytuację dowodową w procesie windykacji należności od osób prywatnych.
Windykacja to proces odzyskiwania długu lub zobowiązania finansowego od dłużnika przez wierzyciela lub podmiot, który działa w jego imieniu. Windykacja ma na celu odzyskanie należności, ale również zapobieganie nadmiernym opóźnieniom w spłacie długu i przeciwdziałanie brakowi płynności finansowej u wierzyciela.
Dokumenty potrzebne do windykacji zależą od konkretnej sytuacji i rodzaju długu, który jest odzyskiwany. Jednakże, w większości przypadków, dokumenty, które są przydatne podczas windykacji to: umowa, zlecenie - dokument, który stanowi podstawę długu lub zobowiązania finansowego i określa warunki jego spłaty; dokumenty potwierdzające wierzytelność - dokumenty potwierdzające, że dłużnik otrzymał daną usługę lub produkt i nie uiścił w pełni lub w ogóle należnej kwoty. Mogą być to dokumenty takie jak np. faktury, pokwitowania odbioru, protokoły, potwierdzenia nadania przesyłek itp.; dokumenty potwierdzające zabezpieczenie wierzytelności - w przypadku, gdy wierzyciel ma zabezpieczenie, mogą być do takie dokumenty jak: weksel, poręczenia, umowy zastawu i postanowienia o wpisie zastawu do rejestru zastawów, umowy przewłaszczenia na zabezpieczenie. Przy windykacji należy również zachować wszelką korespondencję między wierzycielem a dłużnikiem, a także notatki dotyczące rozmów telefonicznych lub osobistych. Odpowiednia dokumentacja może pomóc w przypadku podjęcia działań prawnych lub przyspieszyć proces ściągania długu.
Czas trwania procesu windykacji długu zależy od wielu czynników, takich jak etap windykacji, rodzaj długu, współpraca dłużnika oraz wymiar czasu procesu sądowego. W związku z powyższymi czynnikami, czas trwania procesu windykacji długu może się różnić i wahać od kilku tygodni do kilku miesięcy, a w skrajnych przypadkach nawet kilku lat.
Jeśli dłużnik ogłosił upadłość, wierzyciel może zgłosić wierzytelność w postępowaniu upadłościowym. Wierzytelność to roszczenie wierzyciela przeciwko dłużnikowi, które wynika z umowy lub innej podstawy prawnej, na przykład z tytułu niezapłaconej faktury, umowy pożyczki, wynajmu, zlecenia lub umowy o dzieło.
Oto kilka opcji, jakie warto rozważyć: zaskarżenie czynności prawnej dokonanej przez dłużnika, która doprowadziła do uszczuplenia jego majątku i utrudnienia wierzycielom egzekucji swoich roszczeń (skarga pauliańska); pociągnięcie do odpowiedzialności członków zarządu spółki; skierowanie do organów ścigania zawiadomienia o podejrzeniu popełnienia przestępstwa oszustwa, wyłudzenia, przywłaszczenia, wyprowadzenia majątku itp.; negocjacje z dłużnikiem w sprawie spłaty długu w ratach lub ustalenia innych warunków spłaty; ponowne wszczęcie egzekucji, gdy dowiemy się o nowych składnikach majątku dłużnika. W każdym przypadku warto działać...

tags: #windykacja #oosb #fizycznych