Firma windykacyjna EOS, działająca w Polsce między innymi jako EOS Investment Poland sp. z o.o. czy EOS KSI Polska sp. z o.o., jest prywatnym przedsiębiorstwem zajmującym się nabywaniem i zarządzaniem wierzytelnościami. Ich model biznesowy polega na skupowaniu pakietów długów od banków, firm pożyczkowych czy operatorów telekomunikacyjnych, a następnie odzyskiwaniu ich od dłużników. Podstawą prawną ich działań jest Kodeks cywilny, w szczególności przepisy dotyczące przelewu wierzytelności (cesji). EOS stawia na etyczną windykację, opartą na odpowiedzialnej i empatycznej komunikacji, z wykorzystaniem prostego języka.
Firma EOS Poland jest obecna na polskim rynku od 1998 roku i należy do międzynarodowej Grupy OTTO. Zatrudnia ponad 400 osób w trzech lokalizacjach: Warszawie, Lublinie i Białej Podlaskiej. EOS Group na całym świecie liczy 8500 pracowników.

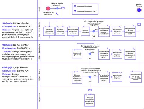
Proces windykacji inicjowany przez EOS zazwyczaj rozpoczyna się polubownie. Na tym etapie firma kontaktuje się z dłużnikiem telefonicznie lub pisemnie, starając się ustalić jego sytuację finansową i proponując różne formy ugody, często z możliwością rozłożenia długu na raty. Celem jest skłonienie dłużnika do spłaty lub podjęcia negocjacji.
Jeśli etap polubowny nie przynosi rezultatów, EOS może skierować sprawę do sądu, najczęściej do e-sądu (EPU) w Lublinie, w celu uzyskania nakazu zapłaty. W tym przypadku kluczowe jest zrozumienie swoich praw i terminowe złożenie sprzeciwu od nakazu zapłaty, co zapobiegnie dalszym działaniom egzekucyjnym.
Standardowa windykacja EOS opiera się na systematycznym kontakcie wielokanałowym. Dłużnicy mogą spodziewać się regularnych listów o eskalującym tonie, od propozycji polubownych po ostateczne wezwania do zapłaty, a także telefonów od konsultantów przeszkolonych w technikach negocjacyjnych.

Windykator EOS, mimo swojej roli, nie jest funkcjonariuszem publicznym. Może informować o istnieniu długu, jego wysokości i konsekwencjach braku spłaty. Może kontaktować się z dłużnikiem w rozsądnych granicach czasowych, wysyłać listy i proponować ugodę.
Jednakże, windykator EOS nie ma prawa:
Pierwszą reakcją na pismo od EOS nie powinno być natychmiastowe przelanie pieniędzy, lecz dokładna analiza dokumentu. Firma windykacyjna często liczy na strach i impulsywne działanie dłużnika. W piśmie należy sprawdzić:
Ważne jest, aby nie ulegać telefonicznym zapewnieniom i dokładnie zweryfikować zasadność roszczenia oraz jego ewentualne przedawnienie. W tym celu można poprosić o kopię umowy pożyczki/kredytu oraz umowę cesji wierzytelności.

Wiele długów, którymi handlują firmy windykacyjne, to roszczenia stare, często kilku- lub kilkunastoletnie. Zgodnie z prawem, większość roszczeń majątkowych ulega przedawnieniu po 3 latach od dnia, w którym stały się wymagalne. Jeśli dług jest przedawniony, wierzyciel nie może skutecznie dochodzić go przed sądem. W przypadku pozwu o przedawniony dług, podniesienie zarzutu przedawnienia w odpowiedzi na pozew spowoduje oddalenie powództwa.
Firmy windykacyjne są świadome znaczenia przedawnienia, dlatego zależy im na uznaniu długu przez dłużnika, np. poprzez wpłatę symbolicznej kwoty lub podpisanie ugody ratalnej.
Jeśli dług jest zasadny i nieprzedawniony, a jednorazowa spłata jest niemożliwa, ugoda z EOS może być rozsądnym rozwiązaniem. Korzyści z ugody to uniknięcie kosztów sądowych i komorniczych, zatrzymanie naliczania dalszych odsetek oraz możliwość rozłożenia płatności na raty. W niektórych przypadkach możliwe jest również wynegocjowanie częściowego umorzenia długu.
Jednakże, podpisując ugodę, dłużnik bezwarunkowo uznaje całe roszczenie, tracąc możliwość podnoszenia w przyszłości jakichkolwiek zarzutów. Dlatego przed podpisaniem ugody zaleca się konsultację z prawnikiem.
W przypadku otrzymania nakazu zapłaty z e-sądu (EPU), należy działać niezwłocznie. Dłużnik ma tylko 14 dni od daty odebrania pisma na złożenie sprzeciwu. Sprzeciw jest pismem procesowym wolnym od opłat i powoduje utratę mocy nakazu zapłaty, a sprawa zostaje przekazana do sądu rejonowego właściwego dla miejsca zamieszkania dłużnika.
Ignorowanie pism sądowych jest poważnym błędem, który może prowadzić do egzekucji komorniczej. W sprzeciwie wystarczy zaznaczyć, że zaskarża się nakaz w całości i wnosi o oddalenie powództwa. Dalsze uzasadnienie stanowiska następuje w postępowaniu przed sądem rejonowym.
EOS Poland kładzie duży nacisk na kulturę organizacyjną, tworząc przyjazne miejsce pracy oparte na autonomii, odpowiedzialności i zaufaniu. Firma traktuje każdego pracownika jak talent, doceniając jego osobowość, kreatywność i innowacyjność. Pracownicy mają możliwość rozwoju poprzez szkolenia, kursy oraz studia podyplomowe. Dostępne są również benefity takie jak dofinansowanie zajęć sportowych, prywatna opieka medyczna, ubezpieczenie na życie, możliwość pracy zdalnej i elastyczny czas pracy.
Firma angażuje się również w inicjatywy dobroczynne i społeczne, wspierając akcje charytatywne oraz organizując wewnętrzne aukcje świąteczne na rzecz potrzebujących.
EOS Poland oferuje atrakcyjne możliwości rozwoju kariery, szczególnie w Departamencie Technologii i Innowacji. Firma zatrudnia doświadczonych inżynierów i specjalistów IT, oferując pracę przy międzynarodowych projektach. Proces rekrutacyjny jest szybki i sprawny, z naciskiem na przyjazną atmosferę. Dostępny jest również 12-miesięczny program stażowy dla młodych talentów.

EOS Poland aktywnie działa na rzecz etycznej windykacji, podkreślając transparentność i szacunek w relacjach z klientami. Dowodem na to są liczne certyfikaty i członkostwo w organizacjach branżowych, takich jak Związek Przedsiębiorstw Finansowych w Polsce.
tags: #eos #windykacja #lublin