Zlecenie transportowe zostało zrealizowane, ale płatność nie nadeszła w terminie? Międzynarodowy Zespół Inkaso TIMOCOM wspiera klientów w pozasądowym odzyskiwaniu należności. Polubowna windykacja pozwala na utrzymanie relacji biznesowych pomiędzy kontrahentami. Składanie zlecenia inkaso odbywa się cyfrowo i zajmuje tylko chwilę!
Pierwszym, oczywistym, ale bardzo ważnym krokiem jest wystawienie faktury. Im szybciej wystawisz fakturę i wyślesz ją klientowi, tym wcześniej możesz spodziewać się przelewu. Dokładnie określ datę, do której należy opłacić fakturę. Dzięki temu sytuacja będzie jasna dla wszystkich stron i klient będzie wiedział, kiedy musi dokonać płatności.
Jeśli przelew nie nastąpił w ustalonym terminie, warto natychmiast przystąpić do działania. Zakładamy, że kontrahent nie dopuścił do zaległości celowo, w związku z tym należy dążyć do komunikacji z partnerem biznesowym. Możesz porozmawiać z klientem lub wysłać mu wezwanie do zapłaty. Sformułuj je w przejrzysty i rzeczowy sposób, podając:
Jeśli ani rozmowa z klientem ani wezwanie do zapłaty nie przyniosą efektu - nie poddawaj się. Zanim udasz się do prawnika i w konsekwencji złożysz pozew sądowy, możesz skorzystać z usług firmy windykacyjnej, która pomoże Ci odzyskać należności w pozasądowym postępowaniu.

Dla wszystkich Użytkowników Systemu Smart Logistics, którzy znaleźli się w potrzebie, na terenie Europy dostępna jest międzynarodowa usługa inkaso TIMOCOM. Zlecenie inkasa możesz złożyć wygodnie przez internet. Twoich roszczeń będą dochodzili w 27 językach ich rodzimi użytkownicy, występujący w roli bezstronnych mediatorów. Zespół inkaso firmy TIMOCOM może poszczycić się ponad 86 % skutecznością w odzyskiwaniu spóźnionych płatności.
Masz zaległe należności? Sprawdź bez zobowiązań, jak działa usługa inkaso firmy TIMOCOM i skorzystaj z kalkulatora opłat, by wyliczyć koszty. Dowiedz się więcej.
Potrzebujesz wsparcia w odzyskaniu wierzytelności? Skorzystaj z Serwisu Inkaso TIMOCOM. Prowadzimy windykację polubowną. Działamy fair play i zawsze dążymy do porozumienia, by nie narażać Cię na zerwanie kontaktów handlowych. Działamy z oficjalnym zezwoleniem na wykonywanie pozasądowych usług windykacyjnych od 2003 roku.
Za każde zlecenie pobierana jest opłata manipulacyjna w wysokości 25 €. W przypadku zakończenia sprawy sukcesem, TIMOCOM obciąży zleceniodawcę opłatą za skuteczną interwencję, która będzie już zawierać wysokość opłaty manipulacyjnej. Opłata ta jest obliczana zgodnie z przepisami ustawy RVG (niemiecka ustawa o wynagrodzeniach adwokatów).
Dane dotyczące roszczenia:
Dla niniejszego zlecenia zostaje uzgodniona opłata manipulacyjna w wysokości 25 €. W przypadku zakończenia sprawy sukcesem, TIMOCOM obciąży zleceniodawcę opłatą za skuteczną interwencję, która będzie już zawierać wysokość opłaty manipulacyjnej. Opłata ta jest obliczana zgodnie z przepisami ustawy RVG (niemiecka ustawa o wynagrodzeniach adwokatów). Szacowana opłata: 0,00 €.
Jeśli roszczenie zostanie całkowicie zapłacone w ciągu 7 dni bez sprzeciwu, koszty windykacji mogą zostać zmniejszone. Szacowana opłata: 0,00 €.

Zasadniczo zastosowanie mają zasady prawne dotyczące szkód spowodowanych opóźnieniem zgodnie z dyrektywą UE 2011/7/UE. Ma to na celu zapewnienie szybszej zapłaty zaległych roszczeń. Od czasu wejścia w życie powyższej dyrektywy w krajach UE, w przypadku opóźnień w płatnościach obowiązują nowe prawa i obowiązki.
Dla wierzycieli i dłużników oznacza to, co następuje:
Ważne jest, że niniejsze przepisy miały zastosowanie wyłącznie:
Dostarczenie dłużnikowi wezwania do zapłaty przez wierzyciela nie jest konieczne, jednak jak najbardziej zalecane.
Zespół Inkaso TIMOCOM pracuje na całym świecie, głównie w Europie, dzięki czemu można kontaktować się z nim w Twoim ojczystym języku. W przypadku niewypłacalności majątek dłużnika podlega zazwyczaj administracji sądu upadłościowego lub zewnętrznego zarządcy. Pozwala to na zarządzanie należnościami i zapewnia podział pozostałych aktywów. Gwarantuje to nie tylko szybsze skontaktowanie się z wierzycielami, którzy są bliżej dłużnika, ale także równe traktowanie wszystkich wierzycieli.
Każde państwo określa specjalną procedurę, w ramach której wierzyciel składa swoje roszczenie. Zalecamy zgłoszenie swojej wierzytelności bezpośrednio do syndyka masy upadłościowej, aby zostać uwzględnionym jako wierzyciel w postępowaniu, oraz by pozostała kwota nie została dodatkowo zmniejszona o koszty reprezentacji.
Naszym celem jest wspieranie wierzycieli w egzekwowaniu ich uzasadnionych roszczeń. W przypadku trudnej sytuacji można zawrzeć z dłużnikiem na przykład umowę obejmującą płatności w ratach, tak aby wierzyciel mimo wszystko otrzymał swoje pieniądze. Jednocześnie firma TIMOCOM wprowadza w Marketplace środki zabezpieczające klientów przed powstaniem kolejnych długów. Jeśli użytkownik nie chce płacić bez podania przyczyny, takie zachowanie jest sprzeczne z kryteriami jakości TIMOCOM. W związku z tym nie jest możliwe, aby nieuczciwi klienci pozostali w naszej sieci.
Twój wniosek zostanie sprawdzony przez Zespół Inkaso TIMOCOM. Problem z nierzetelnymi kontrahentami jest powszechną bolączką branży transportowej. Jeżeli chodzi o firmy transportowe podstawową regułą jest to, by zweryfikować swojego zleceniodawcę. W przypadku pierwszej współpracy z daną firmą warto również poprosić o numery kontaktowe do dotychczasowych kontrahentów. Dodatkowo proponujemy zweryfikować firmę za pomocą dostępnych wywiadowni gospodarczych, w przypadku firm polskich jest to np. Krajowy Rejestr Dłużników, a w Niemczech - Creditreform, czy strona www.handelsregister.de , na której sprawdzimy to, czy numer w rejestrze handlowym zgadza się z firmą.
Ważne jest to byśmy przede wszystkim pamiętali o terminach przedawnienia roszczeń związanych z płatnościami za usługę transportową. Według konwencji CMR termin przedawnienia jest dosyć krótki i wynosi 12 miesięcy, jednak liczony jest począwszy od upływu 3 miesięcznego terminu od dnia zawarcia umowy przewozu. (art.32 Konwencji CMR). Natomiast w przypadku ustawodawstwa polskiego termin przedawnienia jest jeszcze krótszy i wynosi 12 miesięcy od daty dostarczenia towaru (art. ...).
Oczywiście, jako giełda ofert transportowych świadczymy dla naszych klientów dodatkową usługę polegającą na udzieleniu pomocy w odzyskaniu zaległych należności finansowych. Istotne jest to, że ze względu na pewne ograniczenia, nasze działania mogą być podjęte dopiero po upływie 30 dni od daty płatności faktury wynikającej ze zlecenia transportowego. W celu jej realizacji należy przesłać do nas komplet dokumentów transportowych tj. fakturę za transport, zlecenie transportowe, dokument CMR bądź inny dokument potwierdzający dostarczenie towaru, wezwanie dłużnika do uregulowania płatności. Do dokumentów tych należy również dołączyć wypełniony druk zlecenia inkaso, który jest dostępny na naszej stronie internetowej- www.timocom.pl. Aby go pobrać wystarczy na naszej stronie głównej wpisać w znajdującym się w prawym górnym rogu okienku wyszukiwania kod 6800.
W momencie otrzymania kompletu dokumentów nasi pracownicy wprowadzają sprawę do systemu oraz informują klienta o przyjęciu sprawy do realizacji. Następnie jeżeli dłużnikiem jest firma polska kontaktujemy się z nimi osobiście wysyłając do nich zawiadomienie o złożeniu przez klienta reklamacji, jeśli natomiast jest to firma zagraniczna to podobne pismo kieruje odpowiedzialny oddział TimoCom. Nasz program dostępny jest w 44 europejskich krajach i każdemu klientowi zapewniamy obsługę i pomoc w jego ojczystym języku, dlatego też mamy możliwość odzyskiwania należności z innych państw. Każde przedstawicielstwo posiada dział inkaso, któremu podlega grupa krajów i do którego kieruje się odpowiednio zlecenia inkaso, co pozwala nam na tak sprawny i efektywny przebieg windykacji niezależnie od kraju.
Generalna zasada jest taka, że w ciągu 7 dni roboczych powinniśmy uzyskać stanowisko dłużnika i jeżeli okaże się, że w transporcie nie było żadnych problemów, w ciągu kolejnych 7 dni roboczych pieniądze powinny zostać zaksięgowane na koncie klienta. Jeżeli dłużnik nie ustosunkuje się do naszych wezwań do zapłaty, bądź nie dotrzymuje ustalonego terminu płatności dostęp do naszej giełdy zostaje mu zablokowany.
W momencie zgłoszenia sprawy do nas zostaje naliczona opłata manipulacyjna w wysokości 12,50 Euro. Jeżeli sprawę uda się zakończyć powodzeniem, a w 2009 r. udało nam się to w 86,5% przypadków, to opłata ta zostanie wliczona w koszty za skuteczne działanie, które są naliczane zgodnie z ustawą o wynagrodzeniu adwokatów (Rechtsanwaltsvergütungsgesetz- RVG).

Tomasz: Totalnie niekompetentni. Nie potrafią ściągnąć żadnej wierzytelności. Pozwalają dużym firmom na przeciąganie terminów, bezpodstawne obciążanie oraz kombinowanie. Totalna porażka.
Uzytkownik: Timo Inkasso jest beznadziejne ani jedna sprawa nie załatwiona a 20 Euro co sobie zabiorą to ich. Juz lepszy jest trans odzyskane wszystkie naleznosci i pobieraja tylko prowizje od odzyskanej wierzytelnosci. Timo Inkasso to dno i dwa metru mułu, ludzie pracujący w tym dziale to chamy ze wsi. a pani Karolina B. nie ma zielonego pojęcia.
Krokodyl: Inkasso TimoComu wyglada tak. Pani wysyla jeden monit do dłuznika, czeka ze 2 tyg na odpowiedz, pozniej wysyla drugi monit czeka kolejne 2 tyg, że łaskawie sie ktos odezwał. Na końcu pisze, że kasy nieda sie sciagnac i wystawia Ci ruchunek na 20e.
ktoś: TIMOCOM i inkasoo to totalnie NIPOROZUMIENIE. Zgadzam się z korokodylem. ZA WINDYKACJĘ POWININE PŁACIĆ DŁUŻNIK, A NIE ten kto się upomina o swoje. Zmieńcie to do cholery bo wygląda na to, że chronicie tych OSZOŁOMÓW, którzy nie płacą. Jak taki OSZOŁOM zapłaci za windykację jeden, drugi, czy trzeci raz to będzie wiedział co to znaczy WINDYKACJA. Nie chcę wymieniać nazw firm, ponieważ parę razy powiedziałem wam, żebyście baczniej przyglądali się OSZOŁOMOM -powiedzieliście, że regulaminy takie tam bla, bla, bla. Wyszło na moje, wyszło, schowaliście głowę w piasek... ZMIEŃCIE TEN CHORY REGULAMIN I NIECH OSZOŁOM, KTÓRY ZALEGA Z PIENIĘDZMI PŁACI ZA WINDYKACJĘ!
Oleksandr: Kolejna sprawa przez timo inkasso zbywana. Bardzo słaba jakość windykacji za duże pieniądze.
wierzyciel: Szczerze? Pierwsze 2-3 miesiące współpracy były spoko. Wykazywali chociaż trochę zaangażowania i wkładali odrobinę sił, żeby dłużnik zapłacił to, co powinien, niejednokrotnie doliczając mu (słusznie) koszty windykacji. Od jakiegoś roku zmieniło się to o 180 stopni. Szukają na siłę sposobu, żeby zamknąć sprawę bo faktura i tak będzie wystawiona na zleceniodawcę - czyli wierzyciela walczącego o swoje. Nie mówię tutaj o sytuacjach, gdzie ewidentnie winą nieopłacenia faktury przez dłużnika jest np. nieprawidłowa forma dostarczenia dokumentów transporotowych (co swoją drogą jest chore), ale nawet w sprawach zero-jedynkowych potrafią mnie zaskoczyć i nie obciążyć dłużnika kosztami windykacji "bo śnieg"... Ich ulubione powiedzenie? "Niestety, nie jesteśmy w stanie dochodzić roszczeń tytułem zwrotu kosztów windykacji" lub "niestety, dłużnik uprawdopodobnił koszty jakimi Państwo zostaliście obciążeni co za tym idzie, nie jesteśmy w stanie podejmować dalszych działań'. Niejednokrotnie ignorują moje tłumaczenia jako wierzyciela wskazujące jednoznacznie że to ja mam racje, bo nie chce im się przepychać z dłużnikiem (albo im się to nie opłaca). Dobrze kontrolujcie sprawy jakie prowadzi dla Was TIMOCOM. Jak możecie to korzystajcie z innych dróg do rozwiązania sporów z dłużnikami. Timocom Inkaso nie jest warte ani centa... Muszę tylko poszukać dobrą windykację na Austrię i Holandię, i będę od nich totalnie uwolniony... pracownice nie znają konwencji CMR. Dno i lichwa.
Jak wyobrażamy sobie siebie w naszej pracy? Jesteśmy mediatorami i rozwiązujemy konflikty. Odnosimy sukcesy w 86% spraw. W zeszłym roku udało nam się pośredniczyć w odzyskaniu ponad 33 milionów euro. To pokazuje, że nasza procedura jest właściwa dla naszych klientów.
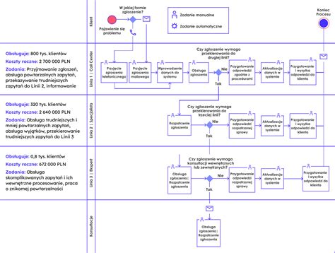
TIMOCOM: W jaki sposób przebiega standardowa procedura odzyskiwania należności?
Agnieszka: Klient przesyła wypełniony i podpisany formularz zgłoszeniowy wraz z kompletem dokumentów. Sprawa zostaje przez nas zarejestrowana, jeżeli spełnia wszelkie przesłanki formalne. Później kontaktujemy się z dłużnikiem w celu uzyskania stanowiska w kwestii opóźnienia w płatności. Długość trwania sprawy zależy od jej specyfiki.
Denise: Cały proces, włącznie z dokonywaniem zgłoszenia, przebiega w formie cyfrowej - to szybsza i łatwiejsza droga nie tylko dla naszych klientów, ale i dla nas.
Kasia: Standardowa procedura odzyskiwania należności polega na wysłaniu dwóch pisemnych wezwań do zapłaty z 3-dniowym terminem na odpowiedź. Jeżeli dłużnik nie odpowiada na nasze wezwania do zapłaty lub odmawia zapłaty bez podania konkretnej przyczyny, podejmujemy dalsze kroki. W ostateczności blokujemy takiej firmie dostęp do naszego Systemu.
Julian: Często zdarza się tak, że w przypadku nieporozumienia pomiędzy dwiema stronami umowy jedna z nich odmawia zapłaty za fakturę. Przyczyny tego mogą być różne. Przeważnie jest to wyraz niezadowolenia, którego powody następnie wyjaśniamy w rozmowie ze wszystkimi zaangażowanymi. Podczas rozmów z klientami staramy się zawsze pełnić rolę dyplomatycznego mediatora dla każdej ze stron.
TIMOCOM: Jakie są najczęstsze przyczyny powstawania zadłużeń?
Agnieszka: Najczęściej jest to brak płynności finansowej dłużnika. Drugim powodem jest nieotrzymanie kompletnej dokumentacji od wierzyciela.
Karol: Bywa, że dłużnik po wykonanym transporcie milknie i nie odpowiada na wezwania do zapłaty. Jest to oczywiście wbrew biznesowej etykiecie. Wtedy sprawa trafia do windykacji, a nasza pomoc okazuje się niezbędna. Robimy wszystko, aby zapobiec takim nieprofesjonalnym praktykom i aby klienci TIMOCOM szanowali siebie wzajemnie.
Geoffrey: Czasami zdarzają się również roszczenia wzajemne, jeżeli na przykład miała nastąpić wymiana palet, ale na miejscu było ich za mało. W takich przypadkach może się zdarzyć, że dłużnik wstrzyma płatność, ponieważ nadal ma roszczenie dotyczące wymiany palet.
Denise: Zwłaszcza większe przedsiębiorstwa mogą doświadczać trudności w tym procesie. W dużych koncernach przewoźnik lub pracownik spedycji niekoniecznie zgłasza się do osoby odpowiedzialnej za to konkretne zlecenie. Z kolei małe firmy z reguły nie mają własnej księgowości; faktury za wykonaną pracę wystawiają samodzielnie i muszą tym samym same nadzorować swoje wierzytelności. Często nie są w stanie zajmować się zarządzaniem płatnościami równolegle z codzienną działalnością. W tym celu korzystają z usługi inkaso firmy TIMOCOM. Jest to tym prostsze, że opłaty za windykację widnieją na naszej stronie internetowej. Każdy może dowiedzieć się z wyprzedzeniem, ile kosztuje pomoc działu inkaso. To się opłaca, jeśli bierze się pod uwagę czas i pieniądze.
Geoffrey: Jeśli występuje bariera językowa, to często komunikacja w ogóle nie działa. Wtedy wierzyciel zamawia usługę windykacyjną firmy TIMOCOM i my wchodzimy do gry, ponieważ możemy prowadzić rozmowy w 27 językach z klientami i ich dłużnikami.
TIMOCOM: Przed jakimi wyzwaniami staje zespół międzynarodowego inkaso?
Julian: Jeśli klienci nie znają języków obcych, to uniemożliwia bezpośrednią komunikację między wierzycielem a dłużnikiem. W takim przypadku pomaga nam to, że nasz zespół jest wielojęzyczny.
Agnieszka: Zdarza się, że niekiedy klienci nie potrafią poprzeć swojej argumentacji konkretnymi dowodami bądź dokumentacją. Wyzwanie stanowi wyjaśnienie im w takich przypadkach, że aby rzetelnie wyjaśnić sprawę i odzyskać należność, potrzebujemy ich współpracy i dostarczenia odpowiednich dokumentów. Wyzwaniem jest też czasami wyjaśnienie, że jako mediatorzy obiektywnie oceniamy każdą sprawę i nie faworyzujemy żadnej ze stron.
Geoffrey: Zarówno przewoźnicy, jak i spedytorzy mają często niewielką wiedzę na temat swoich praw i obowiązków. Wyjaśniamy zatem, co należy zrobić i co jest absolutnie konieczne. A także to, jakie konsekwencje mogą się pojawić w razie nieprzestrzegania przepisów.
Julian: Nie wolno nam udzielać porad prawnych, ale informujemy klienta i jego sytuacji w świetle obowiązujących przepisów. Nasza praca polega wówczas na udzieleniu informacji w celu zapobiegania dalszym sprawom windykacyjnym.
TIMOCOM: Jakie są granice kompetencji działu inkaso? Czego nie możecie robić?
Agnieszka: Nie możemy udzielać porad prawnych ani wydawać wyroków. Naszym zadaniem jest przeprowadzanie mediacji między klientami.
Kasia: W ramach naszej usługi nie prowadzimy spraw spornych, dlatego warto zaznaczyć, że nasze kompetencje sięgają do uzyskiwania zapłaty za bezsporne należności.
Julian: Możemy negocjować tylko uzgodnione i udokumentowane koszty, które zostały uwzględnione w zleceniu transportowym, lub szkody, jeśli są potwierdzone i jednoznaczne. Nasza wskazówka: zawsze odnotowuj wszelkie zmiany na piśmie. Wtedy dla wszystkich stron umowy jest jasne, jakie usługi i koszty ona obejmuje.
Karol: Wszystkie sprawy prowadzone przez nas powinny dotyczyć wymagalnych i niepodważalnych kosztów. To jest bardzo ważne, ponieważ nawet jeśli wierzyciel zgłosi nam problem, nie musi to być równoznaczne z tym, że jego roszczenie jest zasadne.
TIMOCOM: Jak długo trwa opracowanie pojedynczej sprawy inkaso? Kiedy uznaje się sprawę za zakończoną?
Julian: Ponieważ każda ze spraw rozpatrywana indywidualnie, nie można tego jednoznacznie określić. Zawsze dążymy do jak najszybszego wyjaśnienia sprawy, jednak do tego potrzebna jest komunikacja z obiema stronami. Dokumenty muszą zostać przesłane, sprawdzone, ewentualnie dostarczone te brakujące i ponownie sprawdzone. Jeśli chcemy pracować sprawnie, to jest ważne. Czasami występują wierzytelności wzajemne. Możemy je również sprawdzić i uzyskać wypłatę różnicy. Każdą sprawę rozpatrujemy tak długo, jak jesteśmy w stanie zaoferować pomoc wierzycielowi.
Kasia: Z reguły rozwiązanie sprawy trwa około 3-4 tygodni. W szczególnych wypadkach gdy wymaga tego specyfika sprawy, okres ten może być nieco dłuższy. Sprawę uznaje się za zakończoną po upłynięciu 14 dni od pisma informującego o zapłacie należności.
TIMOCOM: Jak wyglądają Wasze relacje z klientami?
Denise: Każdy przypadek i każdy klient jest inny. Są klienci bardzo skłonni do współpracy, bywają też obelżywi, ale to raczej wyjątki. Niektórzy natychmiast przepraszają przez telefon. Czują się niezręcznie, gdy faktura nie jest opłacona. Wielu bardzo nam dziękuje, że udało się odzyskać ich pieniądze.
Agnieszka: Staramy się być dla klientów partnerem i wspierać ich. Przede wszystkim musimy być kompetentni i potrafić wyjaśnić każdej ze stron zasadność naszych decyzji.
Kasia: W większości przypadków kontakt z klientami jest bardzo rzeczowy, a oni sami chętnie współpracują, aby jak najszybciej rozwiązać sprawę. Zdarzają się również sytuacje, w których klienci są wulgarni i nieuprzejmi, na szczęście są to wyjątki.
TIMOCOM: Jakimi cechami charakteru powinien odznaczać się pracownik działu inkaso?
Julian: Przede wszystkim spokój. Trzeba być rzeczowym, obiektywnym. Pozostałe to umiejętności komunikacyjne i pracowitość. Poza tym dokładność, ponieważ u nas jest to po części praca szczegółowa, jeśli chodzi o zbieranie faktur i dokumentów, ich opracowywanie i utrzymywanie pewnego stopnia porządku.
Agnieszka: Warto, żeby był otwarty na ludzi, asertywny oraz posiadał odpowiednią wiedzę z zakresu prawa transportowego.
Kasia: Pracownik działu inkaso powinien cechować się sumiennością oraz asertywnością, ważna jest umiejętność rozmowy z klientem, komunikatywność, obiektywizm.
Karol: Trzeba być cierpliwym, bo to jest klucz do wszystkiego. Jednak ważne jest przy tym, aby (cytując klasyka) wiedzieć, kiedy powiedzieć dość.
TIMOCOM: Co Was najbardziej fascynuje w tej pracy? Co sprawia, że jest ona ciekawa?
Geoffrey: Różnorodność każdego dnia. To, jak ludzie różnie reagują na te same kwestie, jeśli chodzi o pieniądze, choć czasem nawet bardziej o zasadę. Dłużej dyskutuje się o 25€ niż o 25.000€. Nie chodzi już o sumę pieniędzy, ale o to, żeby mieć rację. Możliwość udzielenia tu pomocy merytorycznej to przyjemność.
Denise: Możliwość pomocy innym jest ważna. Przede wszystkim klienci z mniejszych przedsiębiorstw są bardzo wdzięczni za otrzymaną pomoc. Może to dotyczyć kwot, które zagrażają istnieniu firmy, a my możemy je dla naszych klientów odzyskać.
Julian: Żaden dzień nie jest taki sam jak poprzedni. Istnieje wprawdzie jeden schemat opracowywania spraw, ale każda z nich jest inna. To sprawia, że ta praca jest interesująca. Jesteśmy specjalistami ds. zapewniania jakości, opiekunami klienta, managerami konfliktów i artystami komunikacji. To przekłada się na zadowolenie klienta i wraca do nas.
Denise: Jesteśmy mediatorami i rozwiązujemy konflikty. Sposób ten został ustalony na przestrzeni wielu lat i jest dobrze przyjmowany przez naszych klientów. Tymczasem prawie 20% klientów TIMOCOM akceptuje tę usługę również dlatego, że koszty zarządzania wierzytelnościami są niższe w porównaniu z innymi agencjami windykacyjnymi. Odnosimy sukcesy w 86% spraw. W zeszłym roku udało nam się pośredniczyć w odzyskaniu ponad 33 milionów euro. To pokazuje, że nasza procedura jest właściwa dla naszych klientów. Jeśli potrzebujesz pomocy przy niezapłaconych fakturach, pomoże Ci Międzynarodowy Serwis Inkaso TIMOCOM. Dowiedz się więcej o inkaso.

Oczywiście należy opłacać nieuregulowane faktury, zwłaszcza że relacje biznesowe oparte są na zaufaniu. Jeśli tak się nie dzieje, ważne jest, aby znać swoje prawa i możliwości. Zlecenie windykacji to pomocny sposób, jeśli chcesz powierzyć zarządzanie należnościami w ręce ekspertów.
W branży transportowej i logistycznej odzyskiwanie zaległych płatności stanowi wyzwanie ze względu na międzynarodowy i wielojęzyczny charakter wszystkich podmiotów. Międzynarodowy serwis inkaso firmy TIMOCOM wyspecjalizował się we wspieraniu swoich klientów w całej Europie. Działa jako neutralny mediator w 27 językach i pomaga w postępowaniu z płatnikami zalegającymi z płatnościami.
tags: #windykacja #inkasso #timocom